Ответ:
Технология Ethernet Ring Protection Switching (ERPS) реализует механизмы защиты от петель коммутации в сетях Ethernet с кольцевой топологией, обеспечивая при этом отказоустойчивость сети.
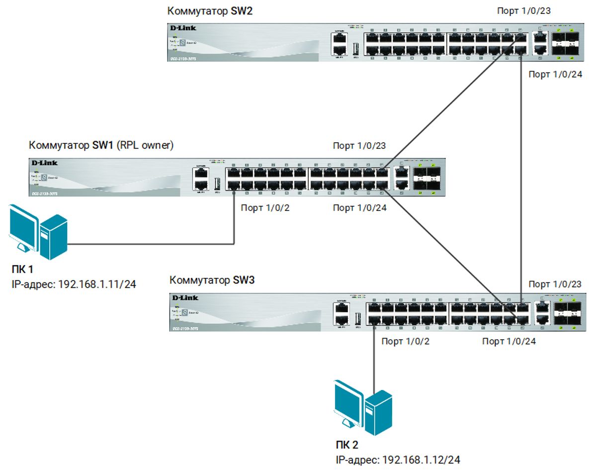
Кольцо Ethernet состоит как минимум из двух узлов. В случае единственного кольца, это кольцо является главным. Поскольку поле времени жизни (TTL) не определено в кадре Ethernet, зацикливание трафика, передаваемого по кольцу, предотвращается путем его блокировки на одном из каналов кольца. Этот канал называется каналом защиты кольца (Ring Protection Link, RPL).
При нормальных условиях работы (когда не происходит сбоев в работе других каналов кольца) RPL блокируется, то есть не используется для передачи трафика. Таким образом, физическое кольцо будет поддерживать логическую линейную топологию (без петель).
Контролируется RPL специальным узлом кольца, который называется владельцем RPL (RPL owner). Он отвечает за блокирование трафика на своем конце RPL. В случае отказа кольца Ethernet, владелец RPL отвечает за разблокирование своего конца RPL, если RPL не вышел из строя. Это позволяет использовать RPL для передачи трафика. Узел кольца, расположенный на другом конце RPL, называется соседним узлом RPL (RPL neighbor). Он также может участвовать в блокировании или разблокировании своего конца RPL.
По кольцу Ethernet может передаваться трафик разных VLAN. Ethernet Ring Protection (ERP) Instance (экземпляр ERP) — это логическое кольцо, работающее поверх физического кольца. Он отвечает за защиту подмножества VLAN, чьи данные передаются через физическое кольцо. Когда для физического кольца Ethernet настроено несколько экземпляров ERP, каждый из них должен иметь свой собственный RPL, RPL owner node и RPL neighbor node.
R-APS channel VLAN (управляющая VLAN) должна быть создана для каждого ERP Instance, чтобы можно было отправлять и получать управляющие сообщения R-APS. Функцией R-APS channel VLAN является контроль кольца и поддержка его рабочих функций.
Примечание к настройке
Рассматриваемый пример настройки подходит для следующих серий коммутаторов: DGS-1250, DGS-1510, DGS-1520, DGS-3130, DGS-3630, DXS-3610.

- Создайте VLAN 2—4. Добавьте в них магистральные порты и порты доступа:
|
Switch#configure terminal
Switch(config)# vlan 2-4
Switch(config-vlan)# exit
Switch(config)# interface range ethernet 1/0/23-24
Switch(config-if-range)# switchport mode trunk
Switch(config-if-range)# switchport trunk allowed vlan 1-4
Switch(config-if-range)# exit
Switch(config)# interface range ethernet 1/0/1-8
Switch(config-if-range)# switchport mode access
Switch(config-if-range)# switchport access vlan 2
Switch(config-if-range)# exit
Switch(config)# interface range ethernet 1/0/9-16
Switch(config-if-range)# switchport mode access
Switch(config-if-range)# switchport access vlan 3
Switch(config-if-range)# exit
|
|
Примечание
VLAN 1 существует на коммутаторе по умолчанию.
|
- Создайте физическое кольцо ERP с именем Ring1. Укажите порты 1/0/23 и 1/0/24 как первый и второй порт физического кольца:
|
Switch(config)# ethernet ring g8032 Ring1
Switch(config-erps-ring)# port0 interface ethernet 1/0/23
Switch(config-erps-ring)# port1 interface ethernet 1/0/24
|
- Создайте ERP Instance. Укажите VLAN 4 в качестве R-APS channel VLAN, а VLAN 1—3 в качестве защищаемых VLAN:
|
Switch(config-erps-ring)# instance 1
Switch(config-erps-ring-instance)# r-aps channel-vlan 4
Switch(config-erps-ring-instance)# inclusion-list vlan-ids 1-3
|
- Настройте коммутатор SW1 в качестве RPL owner, порт 1/0/23 как порт RPL:
|
Switch(config-erps-ring-instance)# rpl port0 owner
|
- Активируйте ERP Instance:
|
Switch(config-erps-ring-instance)# activate
Switch(config-erps-ring-instance)# end
|
- Создайте VLAN 2—4. Добавьте в них магистральные порты и порты доступа:
|
Switch#configure terminal
Switch(config)# vlan 2-4
Switch(config-vlan)# exit
Switch(config)# interface range ethernet 1/0/23-24
Switch(config-if-range)# switchport mode trunk
Switch(config-if-range)# switchport trunk allowed vlan 1-4
Switch(config-if-range)# exit
Switch(config)# interface range ethernet 1/0/1-8
Switch(config-if-range)# switchport mode access
Switch(config-if-range)# switchport access vlan 2
Switch(config-if-range)# exit
Switch(config)# interface range ethernet 1/0/9-16
Switch(config-if-range)# switchport mode access
Switch(config-if-range)# switchport access vlan 3
Switch(config-if-range)# exit
|
- Создайте физическое кольцо ERP с именем Ring1. Укажите порты 1/0/23 и 1/0/24 как первый и второй порт физического кольца:
|
Switch(config)# ethernet ring g8032 Ring1
Switch(config-erps-ring)# port0 interface ethernet 1/0/23
Switch(config-erps-ring)# port1 interface ethernet 1/0/24
|
- Создайте ERP Instance. Укажите VLAN 4 в качестве R-APS channel VLAN, а VLAN 1—3 в качестве защищаемых VLAN:
|
Switch(config-erps-ring)# instance 1
Switch(config-erps-ring-instance)# r-aps channel-vlan 4
Switch(config-erps-ring-instance)# inclusion-list vlan-ids 1-3
|
- Активируйте ERP Instance:
|
Switch(config-erps-ring-instance)# activate
Switch(config-erps-ring-instance)# end
|